background

OhAPI

A native macOS application for developers and API architects. Visualize, navigate, and understand complex OpenAPI specifications through interactive tree diagrams, syntax-highlighted code, and a structured operation browser.

Download on the Mac App Store
OhAPI main interface

Key Features

Built with AppKit and Swift, OhAPI delivers a fast, native experience that feels right at home on macOS.

Interactive Tree Visualization

Transform your API spec into a rich, interactive tree diagram with color-coded nodes, expand/collapse controls, and smooth animations.

Syntax-Highlighted Code Viewer

View your raw specification with full JSON and YAML syntax highlighting, line numbers, and source-location sync with the tree.

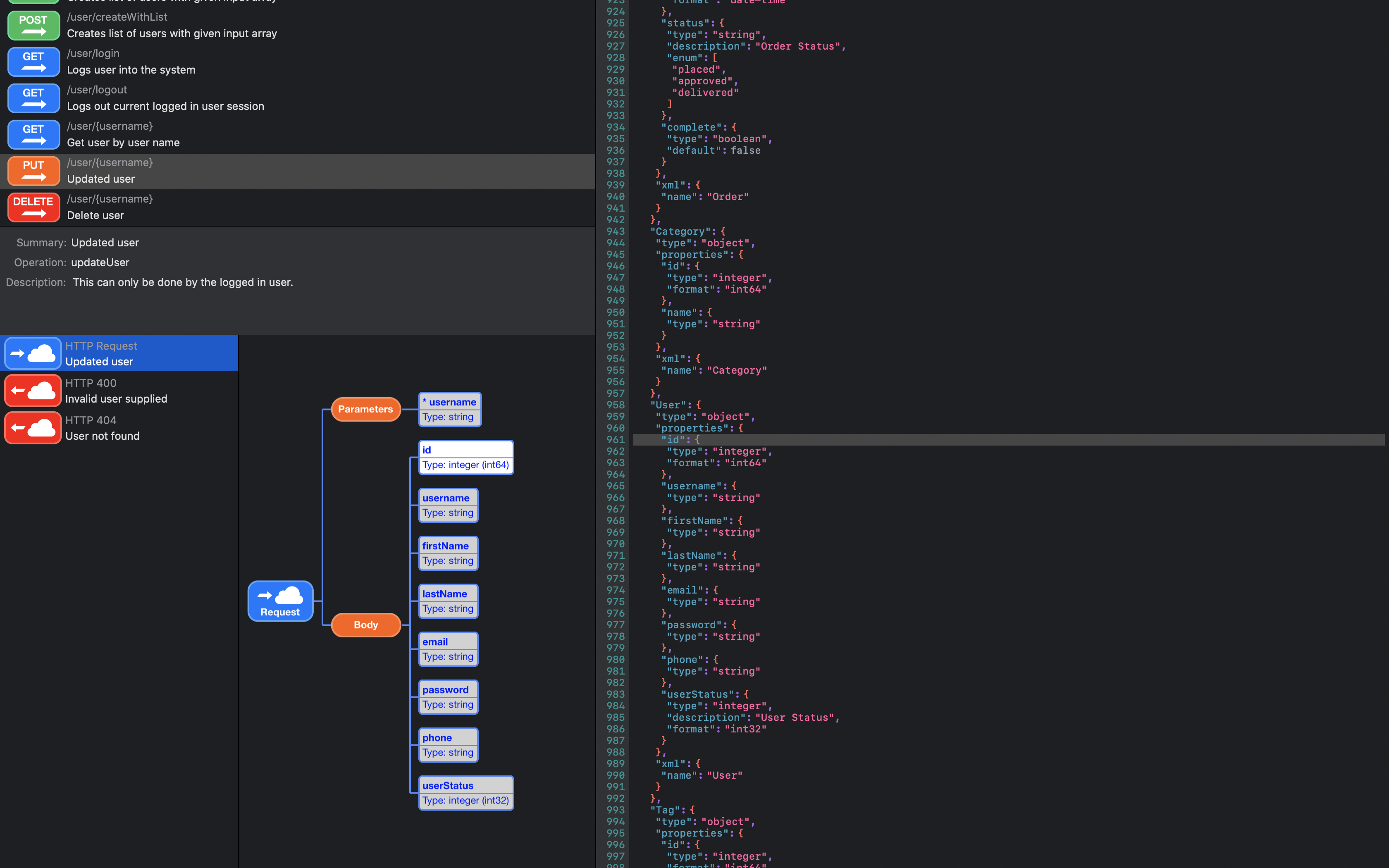
Operation Browser

Browse all API operations listed by HTTP method and path. View summaries, operation IDs, and explore request and response definitions.

Reference Resolution

Navigate deeply nested $ref pointers throughout the specification with automatic cycle detection. Supports both OpenAPI 3.x and Swagger 2.0 references.

Interactive tree visualization

Interactive Tree Visualization

OhAPI transforms your OpenAPI specification into a rich, interactive tree diagram. Each API element — schemas, properties, parameters, references, and composition keywords — is rendered as a distinct visual node with color-coded styling.

  • Expandable/Collapsible nodes — Focus on what matters
  • Click-to-select — Highlights the corresponding source code
  • Smooth animations — Polished tree transitions
  • Reference navigation — Click $ref nodes to jump to definitions

Syntax-Highlighted Code Viewer

The built-in code viewer displays your raw OpenAPI specification with full syntax highlighting and source-location synchronization.

  • JSON & YAML highlighting — Keys, values, and delimiters each in distinct colors
  • Line numbers — Easily reference specific lines
  • Source-location sync — Select a tree node, the code viewer scrolls to the matching line
  • SF Mono font — Crisp, monospaced rendering
Syntax-highlighted code viewer and tree node selection
Operation browser with HTTP methods

Operation Browser

Navigate your API by operation with a structured, visual browser.

  • Operation list — All operations listed with HTTP method and path
  • Method icons — GET, POST, PUT, DELETE, PATCH, OPTIONS, HEAD, TRACE each have their own visual icon
  • Operation details — View summary, operation ID, and description
  • Response explorer — Browse request and response definitions with HTTP status code grouping

How does OhAPI work?

Three simple steps to explore any OpenAPI specification.

Open your OpenAPI specification
1

Open your OpenAPI specification

Open files via File > Open, drag-and-drop, or double-click from Finder. OhAPI supports both JSON and YAML formats. Two bundled sample specifications are included to get started immediately.

2

Select an operation

Browse and select the API operation you want to explore. View its summary, operation ID, and description. Then choose a request or response message to inspect.

Select an API operation
Explore the tree and source code
3

Explore the tree and source code

The interactive tree updates to show the message data structure. Hover over any element to see its description. Select a node to highlight its definition in the syntax-highlighted code viewer.

Tree Node Types

OhAPI renders each OpenAPI element as a distinct, color-coded visual node.

Schema

Data type definitions with type, format, and constraints.

Property

Object properties with name, type, required flag, and format.

Parameter

Query, path, header, and cookie parameters.

Reference

$ref pointers with one-click navigation to the target definition.

Composition (allOf / anyOf / oneOf)

Schema composition through intersection, union, or exclusive alternatives.

Request & Response

Operation bodies with HTTP status code grouping and content type nodes.

OhAPI interface overview

Theming and Appearance

OhAPI includes a theming system with customizable colors for every node type. Property, parameter, reference, content type, and error nodes each have configurable foreground, fill, and border colors.

  • Supports macOS light and dark appearance modes
  • Settings are persisted across sessions

Compatibility

Supported OpenAPI Versions

Version Status
Swagger 2.0Fully supported
OpenAPI 3.0.0Fully supported
OpenAPI 3.0.1Fully supported
OpenAPI 3.0.2Fully supported
OpenAPI 3.0.3Fully supported
OpenAPI 3.1.xFully supported

Supported Formats

Format Extensions
JSON.json
YAML.yaml, .yml

System Requirements

Requirement Minimum
Operating SystemmacOS 12.0 (Monterey)
ArchitectureIntel and Apple Silicon (Universal)

Frequently Asked Questions

Can I edit specifications with OhAPI?

No, OhAPI is a specification viewer.

Does OhAPI support schema composition (allOf, oneOf, anyOf)?

Yes, OhAPI fully supports allOf (intersection), anyOf (union), and oneOf (exclusive alternatives) composition keywords.

Which document formats are supported?

OhAPI supports both JSON (.json) and YAML (.yaml, .yml) formats.

What is OhAPI's privacy policy?

We do not collect any personal data at all.

Which versions of OpenAPI are supported?

Swagger 2.0 and OpenAPI 3.0.0 through 3.1.x are fully supported. The version is automatically detected from the specification.

Does OhAPI handle circular references?

Yes, OhAPI includes cycle detection that gracefully handles circular $ref references, preventing infinite recursion.

Can I open multiple documents at once?

Yes, OhAPI is a standard macOS document-based application. Multiple documents can be open simultaneously in separate windows.

Does OhAPI support dark mode?

Yes, OhAPI supports both macOS light and dark appearance modes with customizable node colors.

OhAPI Designer

Looking for an editor?

OhAPI Designer is a native macOS editor with context-aware completions, inline validation, and snippet templates for OpenAPI specifications.

Discover OhAPI Designer

Contact Support

If you have any questions please do not hesitate to contact us.